
이번에는 데이터베이스 개체, 즉 테이블을 제외한 인덱스, 뷰, 스토어드 프로시져 등에 대해 간단히 알아보자. 실무에서는 테이블뿐 아니라 데이터베이스 개체를 함께 활용해서 데이터베이스를 운영한다.
테이블은 데이터베이스의 핵심 개체이다. 하지만 데이터베이스에서는 테이블 외에 인덱스, 뷰, 스토어드 프로시저, 트리거, 함수 커서 등의 개체도 필요하다.
인덱스는 데이터를 조회할 때 결과가 나오는 속도를 획기적으로 빠르게 해주고, 뷰는 테이블의 일부를 제한적으로 표현할 때 주로 사용한다. 스토어드 프로시저는 SQL에서 프로그래밍이 가능하도록 해주고, 트리거는 잘못된 데이터가 들어가는 것을 미연에 방지하는 기능을 한다.

인덱스
데이터를 조회할 때 테이블에 데이터가 적다면 결과가 금방 나오지만 데이터가 많아질수록 결과가 나오는 시간이 많이 소요된다. 인덱스는 이런 경우 결과가 나오는 시간을 대폭 줄여준다.
인덱스 개념 이해하기
인덱스(index)란 책의 제일 뒤에 수록되는 '찾아보기'와 비슷한 개념이다. 책의 내용 중에서 특정 단어를 찾고자 할 때, 책의 처음부터 마지막까지 한 페이지씩 번부 찾아보는 것은 상당히 시간이 오래 걸린다. 그래서 찾아보기를 통해 먼저 해당 단어를 찾고 바로 옆에 적혀있는 페이지로 이동하는 효율적인 방법을 사용하는 것이다.
지금 우리가 실습하는 데이터들은 양이 많지 않기 때문에 인덱스의 필요성을 느끼지 못할 수도 있다. 하지만 실무에서 많게는 수천만~수억 건 이상의 데이터를 처리할 때 인덱스 없이 전체 데이터를 찾아 본다는 것은 상상조차 할 수 없는 일이다. 실제로 인덱스를 잘 활용하지 못해 시스템의 성능이 전체적으로 느려지는 일이 흔하게 발생한다.
인덱스 실습하기
인덱스를 적용하지 않은 상태에서 어떻게 아이유를 찾았는지 확인하기 위해 Execution plan 탭을 클릭하면 Full Table Scan이라고 나온다. 이것을 해석하면 전체 테이블을 검색한 것을 알 수 있다.

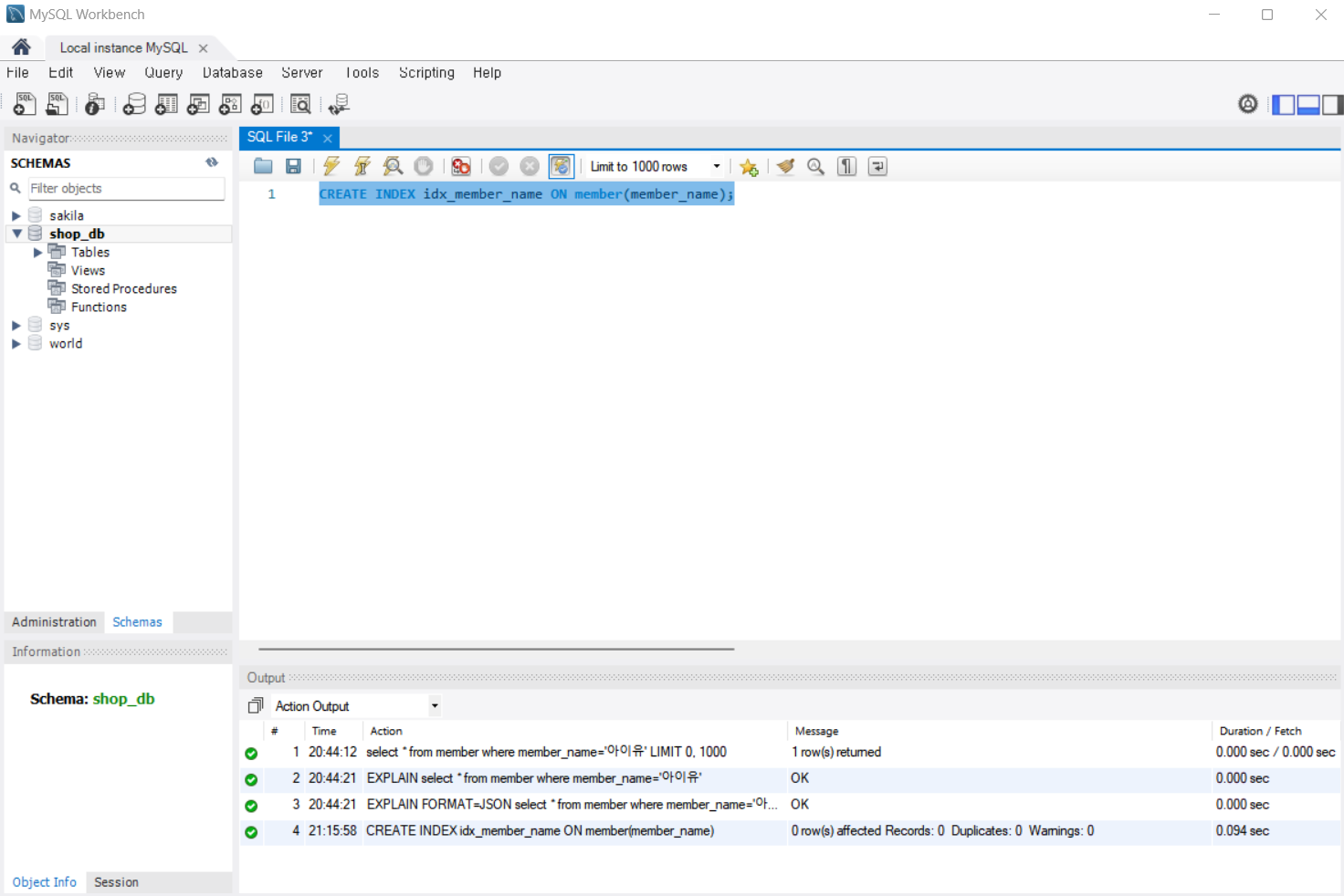
이제는 회원 테이블에 인덱스를 만들어보자. 다음 SQL을 실행하면 인덱스가 생성된다.
CREATE INDEX idx_member_name ON member(member_name);
인덱스는 열에 지정한다. SQL의 마지막에 ON member(member_name)의 의미는 member 테이블의 member_name 열에 인덱스를 지정하라는 의미이다. 결과는 특별히 눈에 보이지 않는다. 이렇게 인덱스가 생성되었다.

이제는 인덱스가 생긴 회원 테이블에서 아이유를 찾아보자. 아이유를 찾는 SQL을 다시 실행해보자. 역시 결과는 동일하다. 하지만 이번에는 찾는 방법이 달라졌다. Execution Plan 탭을 보면 Non-Unique Key Lookup이라고 나온다. Key Lookup은 인덱스를 통해 결과를 찾았다고 기억하면 된다. 이런 방법을 인덱스 검색(Index Scan)이라고 부른다.

인덱스에서 한 가지 더 기억해야 할 점은 인덱스 생성 여부에 따라 결과가 달라지는 것은 아니라는 것이다. 즉 책의 내용을 찾을 때 찾아보기가 있으면 시간을 단축하는 효과가 있지만, 책의 찾아보기가 없어도 책의 첫 페이지부터 찾아야 하기 때문에 시간이 오래 걸릴 뿐 어차피 동일하게 찾을 수는 있다.
뷰
뷰는 테이블과 상당히 동일한 성격의 데이터베이스 개체이다. 뷰를 활용하면 보안도 강화되고, SQL 문도 간단하게 사용할 수 있다.
뷰 개념 이해하기
뷰(view)를 한마디로 정의하면 '가상의 테이블'이라고 할 수 있다. 일반 사용자의 입장에서는 테이블과 뷰를 구분할 수 없다. 즉, 일반 사용자는 테이블과 동일하게 뷰를 취급하면 된다. 다만 뷰는 실제 데이터를 가지고 있지 않으며, 진짜 테이블에 링크(link) 된 개념이라고 생각하면 된다.
뷰는 Windows 운영 체제의 '바로 가기 아이콘'과 비슷한 개념이다. Windows에서 바탕 화면의 바로가기 아이콘을 더블 클릭해서 실행하지만, 실제로 실행되는 파일은 다른 폴더에 있다.
뷰도 비슷한 개념으로 실체는 없으며 테이블과 연결되어 있는 것뿐이다. 사용자가 뷰를 테이블처럼 생각해서 접근하면 알아서 테이블에 연결해준다.
그렇다면 뷰의 실체는 무엇일까? 아래 그림에 나와 있듯이, 뷰의 실체는 바로 SELECT 문이다. 실습을 통해 확인해보자.

뷰 실습하기
뷰도 SQL 문을 통해 MySQL 워크벤치에서 생성할 수 있다.
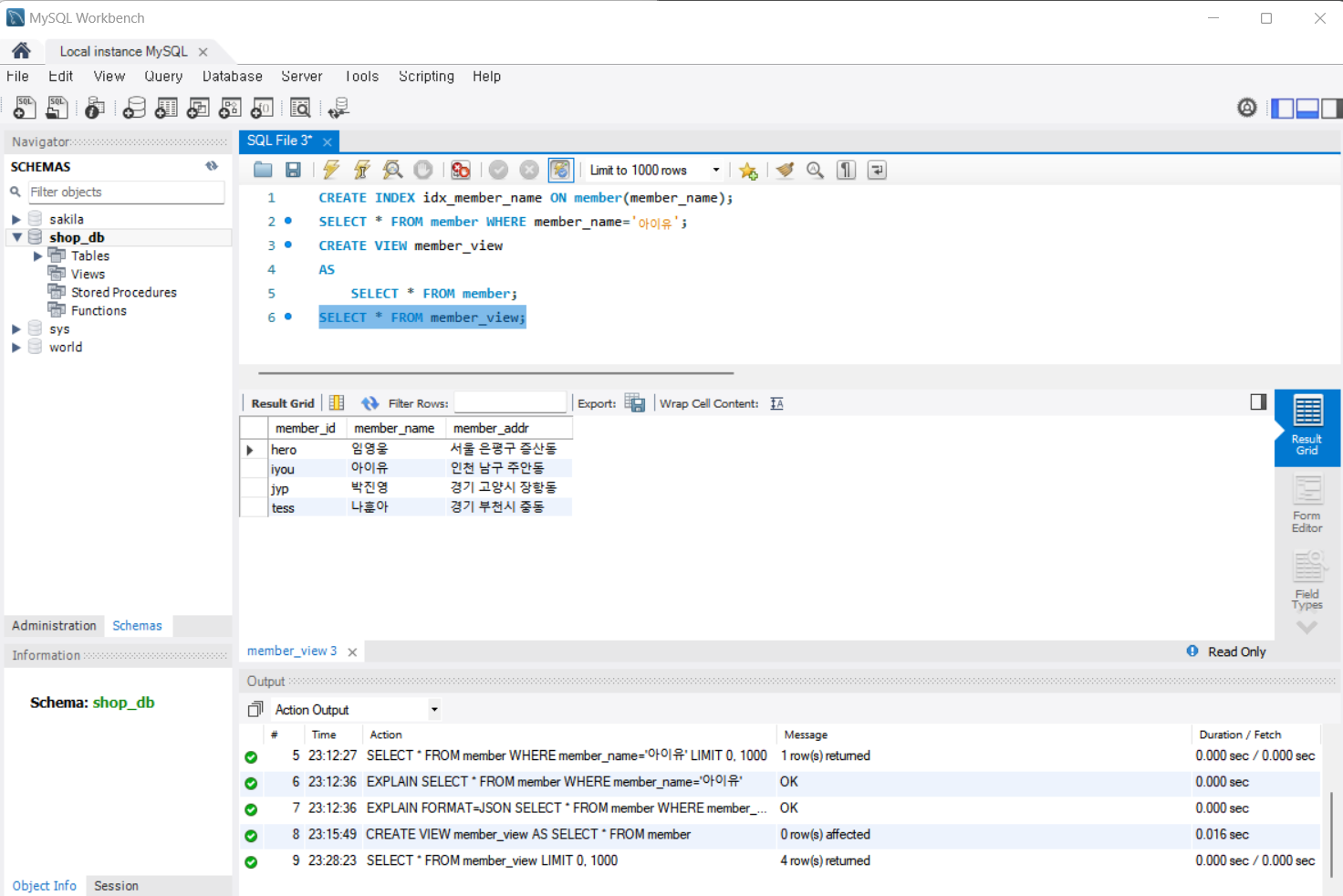
기본적인 뷰를 만들어보자. 회원 테이블과 연결되는 회원 뷰(member_view)를 만들기 위해 다음 SQL을 실행한다. Output 패널에 초록색 체크 표시가 나타나면 SQL 제대로 실행되었다는 의미이다.
CREATE VIEW member_view
AS
SELECT * FROM member;

SQL을 들여쓰기를 하지 않아도 잘 작동한다. 이 SQL 역시 한 칸만 띄어쓰기하면 1줄에 써도 된다. 하지만 1줄에 모두 쓰면 가독성이 떨어지기 때문에 이 책에서는 들여쓰기를 사용했다.
이제는 회원 테이블(member)이 아닌 회원 뷰(member_view)에 접근해보자. 뷰에 접근하는 것은 테이블에 접근하는 것과 동일하다. 다음 SQL을 실행하면 회원 테이블에 접근했을 때와 동일한 결과가 나온다.즉, 바탕 화면의 크롬 바로 가기 아이콘을 더블 클릭하든, 직접 해당 폴더에서 chrome.exe.를 실행하든 크롬이 실행되는 것과 동일한 개념이다.
SELECT * FROM member_view;

그렇다면 테이블을 사용하지 않고 굳이 뷰를 사용하는 이유는 뭘까? 다음과 같은 이유로 주로 사용한다.
- 보안에 도움이 된다.
- 긴 SQL 문을 간략하게 만들 수 있다.
스토어드 프로시저
스토어드 프로시저를 통해 SQL 안에서도 일반 프로그래밍 언어처럼 코딩을 할 수 있다. 비록 일반 프로그래밍 보다는 좀 불편하지만, 프로그래밍 로직을 작성할 수 있어서 때론 유용하게 사용된다.
스토어드 프로시저 개념 이해하기
스토어드 프로시저(stored procedure)란 MySQL에서 제공하는 프로그래밍 기능으로, 여러 개의 SQL 문을 하나로 묶어서 편리하게 사용할 수 있다. SQL을 묶는 개념 외에 C, 자바, 파이썬과 같은 프로그래밍 언어에서 사용되는 연산식, 조건문, 반복문 등을 사용할 수도 있다.
스토어드 프로시저를 통해서 MySQL에서도 기본적인 형태의 일반 프로그래밍 로직을 코딩할 수 있다. 실습을 통해서 살펴보자.

스토어드 프로시저 실습하기
다음 두 SQL을 입력하고 한꺼번에 실행해보자. 예상대로 별도의 탭으로 동시에 결과가 나온다. 그런데 이 두 SQL은 앞으로도 상당히 자주 사용된다고 가정해보자. 매번 두 줄의 SQL을 입력해야 한다면 상당히 불편할 것이고, SQL의 문법을 잊어버리거나 오타를 입력할 수도 있다. 지금은 두 줄뿐이지만 훨씬 긴 SQL도 마찬가지이다.
SELECT * FROM member WHERE member_name='나훈아';
SELECT * FROM product WHERE product_name='삼각김밥';

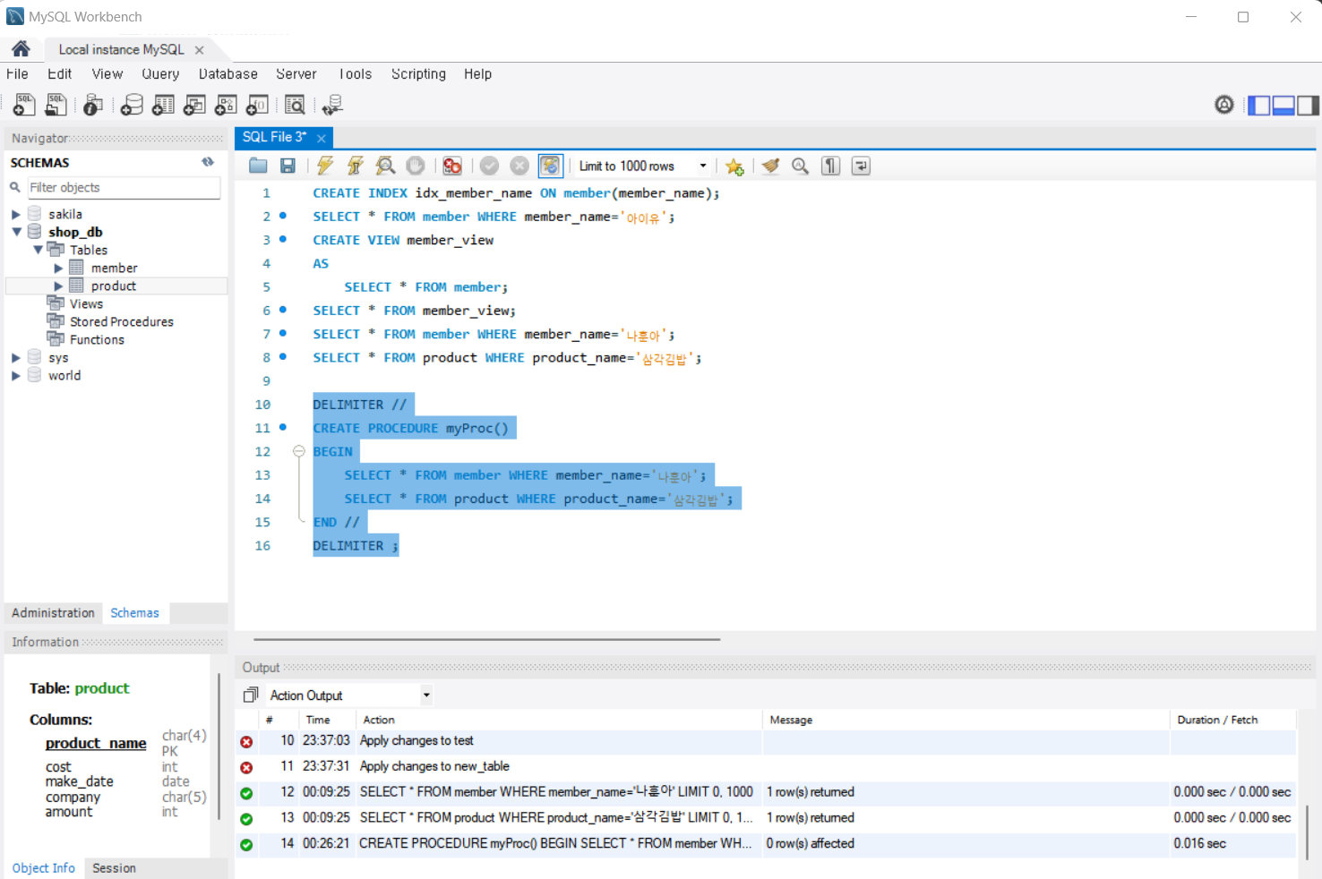
두 SQL을 하나의 스토어드 프로시저로 만들어보자. 다음 SQL을 입력하고 실행해보자.
DELIMITER //
CREATE PROCEDURE myProc()
BEGIN
SELECT * FROM member WHERE member_name='나훈아';
SELECT * FROM product WHERE product_name='삼각김밥';
END //
DELIMITER ;
첫 행과 마지막 행에 구분 문자라는 의미의 DELIMITER // ~ DELIMITER; 문이 나왔다. 일단 이것은 스토어드 프로시저를 묶어주는 약속으로 생각하자. 자세한 내용은 추후에 다룰 예정이다. 그리고 BEGIN 과 END 사이에 SQL문을 넣으면 된다.

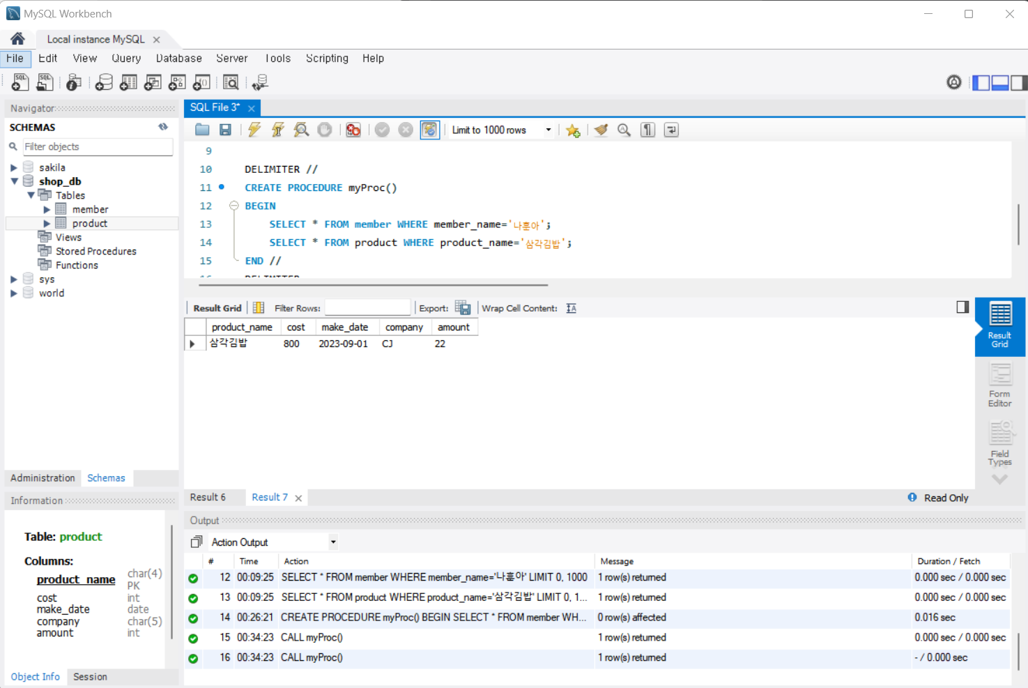
이제부터는 두 줄의 SQL 문을 실행할 필요 없이 앞에서 만든 스토어드 프로시저를 호출하기 위해서 CALL 문을 실행하면 된다. 다음 SQL을 실행해보자. 결과를 보면 두 SQL을 실행한 것과 동일한 것을 확인할 수 있다.
CALL myProc();

CREATE 문과 DROP 문
테이블, 인덱스, 뷰, 스토어드 프로시저 등의 데이터베이스 개체를 만들기 위해서는 CREATE 개체_종류 개체_이름 ~~ 형식을 사용한다. 반대로 데이터베이스 개체를 삭제하기 위해서는 DROP 개체_종류 개체_이름 형식을 사용한다. 예로, 실습에서 생성한 스토어드 프로시저를 삭제하려면 DROP PROCEDURE myProc를 사용한다.
데이터베이스 개체는 이번 절에서 간단히 다룬 인덱스, 뷰, 스토어드 프로시저 외에 트리거, 스토어드 함수, 커서 등도 있다. 이에 대해서는 차츰 알아보도록 하자.
오늘 하루도 쌓였다!
'혼공학습단 12기' 카테고리의 다른 글
| [혼공S] 03 - 1 '기본 중에 기본 SELECT ~ FROM ~WHERE' 정리 (0) | 2024.07.08 |
|---|---|
| [혼공S] 1주차 미션 (0) | 2024.07.07 |
| [혼공S] 02 - 2 '데이터베이스 시작부터 끝까지' 정리 (0) | 2024.07.05 |
| [혼공S] 02 - 1 '건물을 짓기 위한 설계도: 데이터베이스 모델링' 정리 (0) | 2024.07.03 |
| [혼공S] 01 - 2 'MySQL 설치하기' 정리 (0) | 2024.07.02 |