
아이고 분명 종강했는데 뭐가 이렇게 바쁜건지... 진짜 버그다
작년에 MySQL을 설치만하고 여태 다른 DBMS를 사용했더니 MySQL 접속 비밀번호를 까먹어 버렸다
그래서 삭제하고 다시 설치했는데... 설치가 잘 되지 않아서 엄청 애먹었다.
(혼공S 카페에 들어가 보니 이미 MySQL이 설치되어 있던 경우에는 Windows 내부에서 뭔가 충돌이 발생해서 설치가 잘 되지 않을 수 있다고 하셨다.)
결국엔 어떻게든 잘 설치했지만... 멍청한 자신이 정말 원망스러웠다.
앞으로는 비밀번호를 잘 기억해 두자..!
각 단원별 학습 내용 정리는 '혼공학습단 12기' 카테고리 안에 있습니다:)
기본 숙제
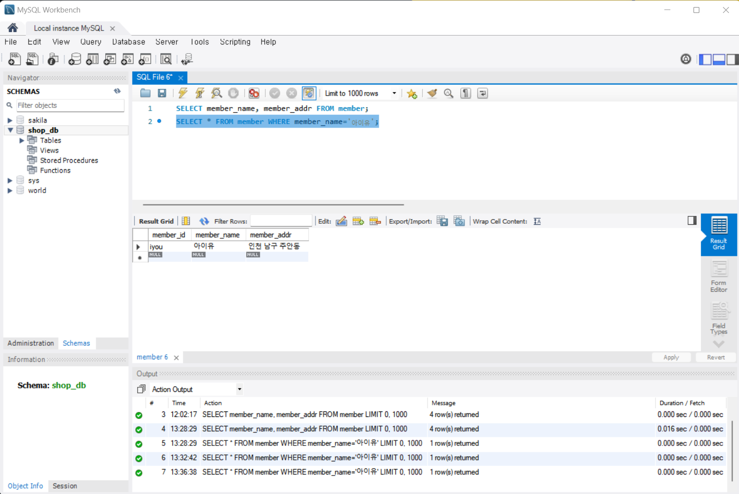
p.80의 shop_db의 회원 테이블(member)에서 아이유 회원에 대한 정보만 추출한 후 결과 화면 인증하기

선택 숙제
데이터베이스 개체 3가지 설명하기
인덱스(Index): 책 뒤의 '찾아보기'와 비슷한 개념이다. 데이터를 빠르게 찾을 수 있도록 도와준다.
CREATE INDEX idx_member_name ON member(member_name);
뷰(View): '바로 가기 아이콘'과 비슷한 개념이다. 한마디로 정의하면 '가상의 테이블'이라고 할 수 있다.
CREATE VIEW member_view
AS
SELECT * FROM member;
스토어드 프로시저(Stored procedure): 여러 개의 SQL을 묶어주거나, 프로그래밍 기능을 제공한다.
DELIMITER //
CREATE PROCEDURE myProc()
BEGIN
SELECT * FROM member WHERE member_name='나훈아';
SELECT * FROM product WHERE product_name='삼각김밥';
END //
DELIMITER ;
CALL myProc();
오늘 하루도 쌓였다!
'혼공학습단 12기' 카테고리의 다른 글
| [혼공S] 03 - 2 '좀 더 깊게 알아보는 SELECT 문' 정리 (1) | 2024.07.09 |
|---|---|
| [혼공S] 03 - 1 '기본 중에 기본 SELECT ~ FROM ~WHERE' 정리 (0) | 2024.07.08 |
| [혼공S] 02 - 3 '데이터베이스 개체' 정리 (0) | 2024.07.06 |
| [혼공S] 02 - 2 '데이터베이스 시작부터 끝까지' 정리 (0) | 2024.07.05 |
| [혼공S] 02 - 1 '건물을 짓기 위한 설계도: 데이터베이스 모델링' 정리 (0) | 2024.07.03 |